[Mysql] 윈도우에서 mysql8, DBeaver사용한 mysqldumpDataBase2020. 11. 10. 16:00
Table of Contents
DB를 dump해야하는데 죄다 리눅스 명령어만 알려주고 내가 원하는건 별로없어서 열심히 돌아다녔다.
1. DB dump
DBeaver를 설치해 서버에 연결되어있다고 가정하고 진행하도록한다.
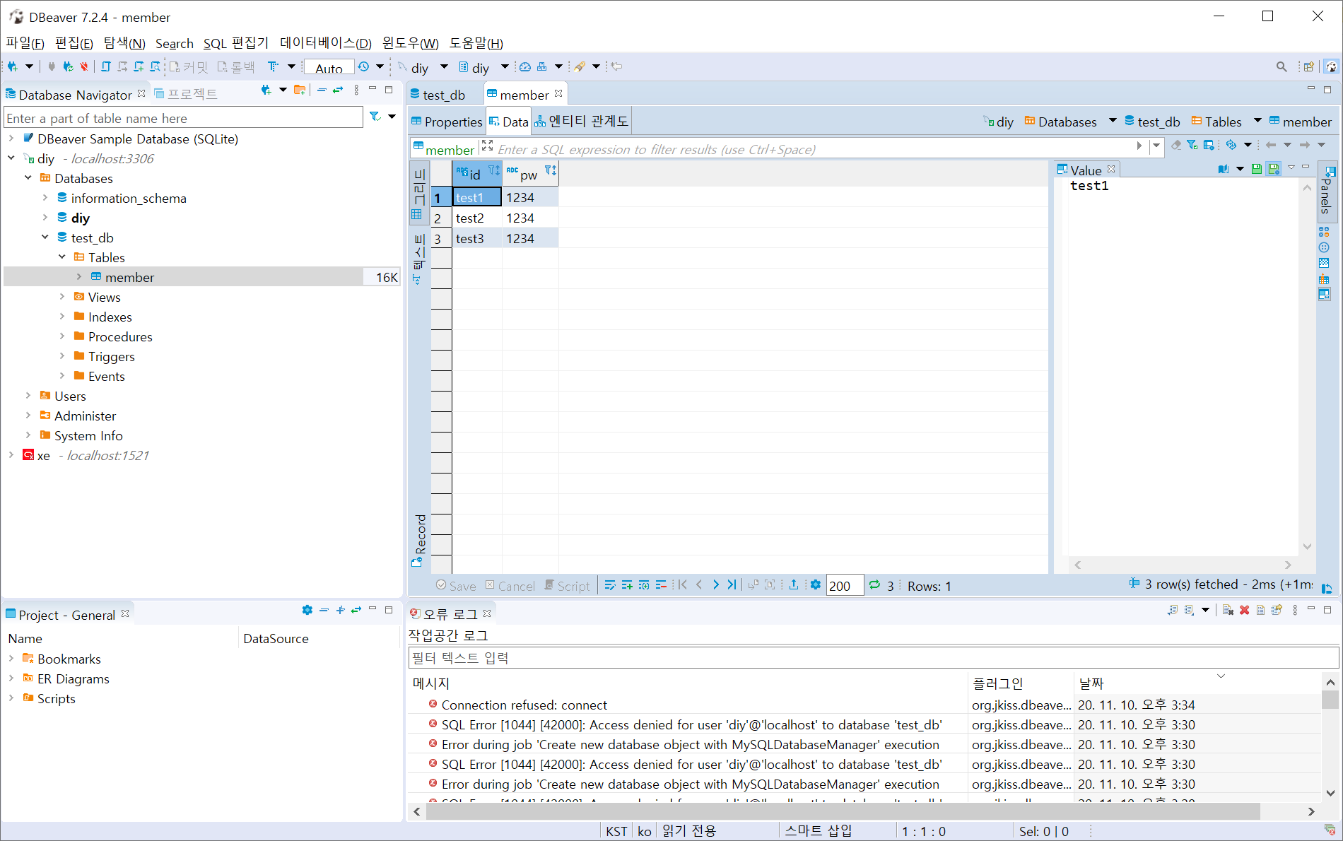
test_db를 만들어 member 테이블을 만들었고 테이블안에는 3개의 컬럼이 들어있다.

DB선택 후 오른쪽클릭 -> 도구 -> Dump database
원하는 DB와 테이블 선택 후 다음 버튼클릭

output 경로 변경(확인) 및 파일명 설정 .. 기타 설정

완료 후 해당 폴더가서 잘 만들어졌는지 확인


2. DB Restore
백업 후 복구가 잘 되는지 확인하기위해 DB을 수정해보겠습니다.(컬럼 5개로 증가)

DB선택 후 오른쪽클릭 -> 도구 -> Restore database
원하는 복구 sql을 Input하고 Start

다 끝나고 아까 바꾼 테이블에가서 새로고침을 해보면 잘 되었는지 확인할수있다.

복구 완료

도움이되셨다면 공감 꾹!
반응형
'DataBase' 카테고리의 다른 글
| [Oracle] 테이블 스페이스 및 계정 생성 (0) | 2021.04.29 |
|---|---|
| [Oracle] 우분투20.04 oracle 11gR2 설치 (0) | 2021.04.29 |
| [Mysql] 명령어를 사용한 DB dump (mysqldump) (0) | 2021.02.26 |
| [Mysql] 접속방법 (0) | 2021.02.26 |
| [JSP] jsp에 사용할 Mysql 설치하기 (0) | 2020.11.05 |
@반나무 :: 반나무_뿌리
3년차 WPF 개발자입니다.
포스팅이 좋았다면 "좋아요❤️" 또는 "구독👍🏻" 해주세요!